Cerum Flow AI Chatbot Integration

Please note that this guide is outdated. Cerum Flow AI bot has been replaced with the VAPI AI Call Assistant plugin.

Introduction

Since December 2023 we have added a new and innovative feature to our templates, namely integration with the Cerum Flow platform.
This allows your app to have an AI-powered chatbot, that will answer any customers’ questions, within the framework of uploaded content.
Please note that this guide is outdated. Cerum Flow AI bot has been replaced with the VAPI AI Call Assistant plugin.

How to Setup

Please note that this guide is outdated. Cerum Flow AI bot has been replaced with the VAPI AI Call Assistant plugin.

I. Instruction for application owner:

Create & Insert Cerum Flow API keys

  • After login, once you have selected a subscription plan, enter the account dashboard and select the “API Keys” tab. Press the “Create New API Key” and enter a name for your project.
Image without caption
  • Add the created API key to the Cerum Flow plugin fields:
Image without caption

Create Prompt templates according to your project requirements.

💡
There is no need for any special codes here. The Cerum Flow platform understands instructions given in simple phrases. See example below:
Image without caption

Create application dedicated chatbot:

Image without caption

In Template Editor, find the Cerum Flow plugin element.

Take the created chatbot ID from the “Chatbots” tab and insert it into the Cerum Flow plugin element.
Image without caption
Image without caption

II. Instruction for application admin user:

Upload documents for chatbot training

On the application admin dashboard page, upload documents that will be ingested by the platform, to reply to application visitors’ questions.
⚠️
The platform recognizes the following file formats: PDF*, CSV, JSON, and DOCX. *On the PDF files, please be sure that they don’t contain forms, which might not be unrecognized, regretfully.
See an example from the HomeBnB template:
All uploaded documents are visible both in the application (All Chats tab) and in the Cerum Flow dashboard (uploaded documents are also identified by uploader user ID):
In template:
Image without caption
In Cerum Flow dashboard:
Image without caption

III. See all chats

Both in template:
Image without caption
and in the Cerum Flow dashboard:
Image without caption

Video Instructions

Frequently Asked Questions

Do I need an openAI Key?

Nope, token usage is covered by us on all plans! Tier's are based on a number of messages.

How many files can I upload?

Unlimited amount on all plans!

How many chatbots can I create?

Unlimited chatbots!

Does 1 request count as 2 messages?

Nope, a message sent & received in your bubble app only counts as one message

Is my data secure?

Yes we use several authentication methods and store our content on encrypted servers with supabase (HIPAA & SOC 2 compliant)

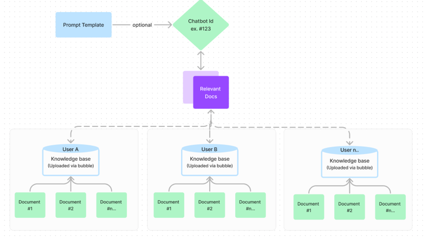
Can I have 2 or more applications with separate chatbots and separate ingested documents?

Sure thing, for that, within the upload action, the current user Sub-User ID is used, so:
Image without caption
⁉️
Have a question, or suggestion, or encountered an issue? 🤷‍♂️ Please contact us by sending an email to: support@rapidevelopers.com
Want to report a bug? Please follow this guideline!

See additional information:

➡️
Cerum Flow Documentation: click here
➡️
Ask Cerum Flow Data Query Workflow action: click here
➡️
[For Each User] Direct Data Ingestion from Bubble: click here